Discover
EcoVision CNC Software
We are always pleased when we can make your life a little easier. Our highest priority is to support our clients by simplifying their daily work. Since standard tools often come with limitations, we are committed to finding innovative solutions that help you save valuable time.


NCK-Interface
EcoVision CNC Software
The new way to connect to and work with your Sinumerik NCU.
Download, upload, compare, back up and synchronize your CNC files directly from the Windows Explorer context menu.
Why bother with a USB stick when you can access everything immediately and directly?
Use the Windows conext menu to manage you CNC files

You won’t find these unique features in any other product.
Use the NCU Synchronization Explorer to conveniently manage your NC programs. With features such as direct comparison with online programs and direct program transfer, you can increase your efficiency.
​​​​
It also integrates seamlessly into the Windows context menu and offers a flexible command line interface, so it can be used in any other software environment without any problems.
Use functions such as syntax check to test your program before uploading it with NCK interface.
Create a diagnostic XML from a CNC file to monitor the variables on your TCU without having to enter each one individually.
​
Use the advanced developer tools to ping controls, start remote connections, and change your IP address. You can conveniently use the Windows context menu to add new addresses and connections.
Split CNC-Archives and directly work with the files inside

Work directly with your online CNC files

Check the Syntax before you Upload your programs

Backup your CNC files directly from you laptop

Set up the Exlorer context menus the way you want

Generate CNC-Linenumbers according to your settings

Use the NCK-Interface integration into other programs


Watch your CNC files online
CNC-Studio
EcoVision CNC Software
Finally, there is a tool that is specially tailored to the needs of CNC programmer. Take advantage of CNC Studio and make working with Sinumerik 840D and Sinumerik One easy and convenient.
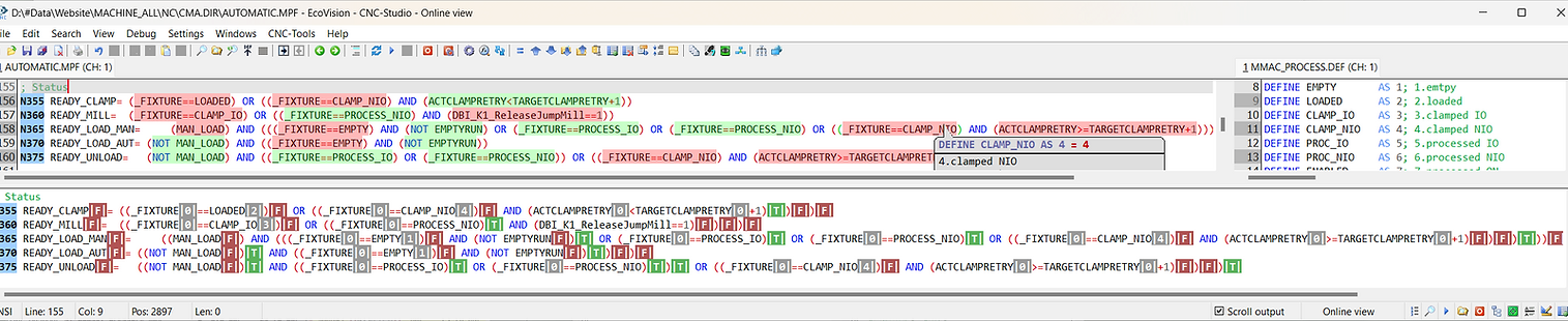
CNC Studio is a one-of-a-kind solution—the only editor that lets you monitor and edit CNC variables live.
It’s also the only tool with an offline debug mode, allowing you to test your program code line by line without a live machine connection.
​
Ideal for CNC programmer, maintenance personnel, and machine operators who want to work efficiently and professionally.
​​
Learn how CNC programs work and how they are connected to each other. The CNC-Studio will help you understand what the program does and how it's subroutines and variables are linked to each other.
Convinient functions for direct NCU access

Use the contexthelp for all CNC-Commands


Offline debugging of your CNC files line by line

Get tooltips for all variables, functions, machinedata and alarms

Use the NCK interface integration to upload/download programs directly, compare them, or check the syntax.
Monitor CNC variables in online mode and quickly find out what is causing a particular problem and why a program is not working properly.
Directly test your changes and calculations

Use the Live-Online-Mode to watch and analyze your CNC programs. See what conditions are true and even changes values.


NCK-DataAnalyzer
EcoVision CNC Software
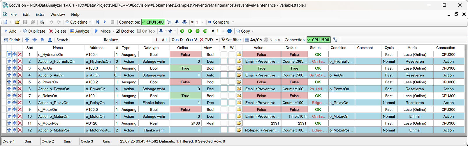
A tool with a wide variety of functions, from accessing machine data and event-driven actions to analyzing PLC and NCK signals.
-
Analyze signals from multiple PLCs or NCUs.
-
Use powerful event-driven actions such as file management, process execution and message sending.
-
Export and import data blocks in STEP 7/TIA, with correct rewriting even after address shifts.
-
Access, record, and work with machine data, drive data, GUD, R-parameters, and most other NCK variables.
-
Use all read and calculated signals/variables to trigger actions or write them to other controls or databases.
-
Log signals into log files or database protocols.
-
Write data from controllers into a database – or the other way around.
-
Recipe management – load recipes into machines.
-
Preventive maintenance – monitor hardware/signals and automatically send emails when hardware needs to be replaced.
-
Compare data and filter by differences.
-
Use a large function library to solve your problems.
-
Open CNC programs and monitor their variables.
Use event-controlled Actions to automate your tasks (send emails, copy files, ...


Create recipes and trigger the loading with a control, database or file signal

Analyze and record you PLC and NCK signals with Charts
Send Emails triggered by counters and timers to do preventive maintenace or other tasks


HmiPro-Alarm-Exporter
EcoVision CNC Software
Finally there is a way to export HmiPro Alarmtext quick and easy.
-
Export your HmiPro Alarm messages for every language used by the HmiPro program.
-
Use the exported files to compare them with other projects or translate them.
-
You can also use them for the Import, the files are in the correct format.






